Нейросеть

Анализ причин и последствий пожара в аэропорту Внуково: комплексное исследование (Доклад)

Нейросеть для создания доклада Гарантия уникальности Строго по ГОСТу Высочайшее качество Поддержка 24/7

Данный доклад представляет собой детальный анализ пожара, произошедшего в аэропорту Внуково, с целью выявления его причин и прогнозирования последствий. В рамках исследования будут рассмотрены различные аспекты, включая технические неисправности, человеческий фактор и нормативно-правовую базу. Особое внимание уделяется анализу масштаба ущерба, а также оценке влияния произошедшего на функционирование аэропорта и безопасность полетов. Представлены возможные стратегии предотвращения подобных инцидентов в будущем.

Идея:

Основная идея доклада заключается в проведении всестороннего анализа причин и последствий пожара во Внуково, что позволит выявить ключевые факторы риска и разработать рекомендации по повышению безопасности. Реализация исследования направлена на формирование основы для усовершенствования процедур обеспечения безопасности в аэропортах и снижение вероятности возникновения подобных чрезвычайных ситуаций.

Актуальность:

Актуальность исследования обусловлена необходимостью повышения безопасности авиаперевозок и предотвращения подобных чрезвычайных ситуаций в будущем. Изучение причин и последствий пожара во Внуково способствует углубленному пониманию факторов, влияющих на безопасность аэропортов, и разработке эффективных мер по их устранению. Результаты исследования могут быть использованы для обновления нормативных документов и улучшения подготовки персонала.

Оглавление:

Введение

Обзор события: хронология и обстоятельства пожара

Анализ причин пожара: технические факторы и человеческий фактор

Оценка последствий пожара: ущерб и влияние на инфраструктуру

Нормативно-правовая база и соответствие требованиям безопасности

Рекомендации по предотвращению подобных инцидентов

Сравнение с другими инцидентами в аэропортах

Список литературы

Наименование образовательного учреждения

Доклад

на тему

Анализ причин и последствий пожара в аэропорту Внуково: комплексное исследование

Выполнил: ФИО

Руководитель: ФИО

Содержание

  • Введение 1
  • Обзор события: хронология и обстоятельства пожара 2
  • Анализ причин пожара: технические факторы и человеческий фактор 3
  • Оценка последствий пожара: ущерб и влияние на инфраструктуру 4
  • Нормативно-правовая база и соответствие требованиям безопасности 5
  • Рекомендации по предотвращению подобных инцидентов 6
  • Сравнение с другими инцидентами в аэропортах 7
  • Список литературы 8

Введение

Содержимое раздела

Введение в исследование пожара в аэропорту Внуково, включающее обоснование актуальности темы и целей работы. Описывается общая структура доклада, его основные цели и задачи, а также методология исследования. Подчеркивается важность анализа произошедшего события для понимания факторов, влияющих на безопасность аэропортов, и разработки превентивных мер. Рассматриваются ключевые вопросы, которые будут освещены в ходе исследования, и ожидаемые результаты.

Обзор события: хронология и обстоятельства пожара

Содержимое раздела

Детальное описание событий, предшествовавших пожару, его ход и последствия, включая хронологию развития ситуации. Анализируются факторы, способствовавшие возникновению пожара, такие как техническое состояние оборудования, погодные условия и действия персонала. Рассматриваются детали эвакуации, действия служб аэропорта и спасательных служб, а также первоначальные оценки ущерба и пострадавших. Важно указать все этапы и временные рамки развития событий.

Анализ причин пожара: технические факторы и человеческий фактор

Содержимое раздела

Рассмотрение технических аспектов, приведших к пожару, включая анализ возможных неисправностей оборудования, систем пожаротушения и других технических систем. Анализ действий персонала, оценка их соответствия инструкциям и процедурам, выявление возможных ошибок и упущений. Оценка влияния человеческого фактора на развитие событий, включая роль обучения, подготовки и опыта персонала. Определение ключевых причин и их вклад в произошедшее.

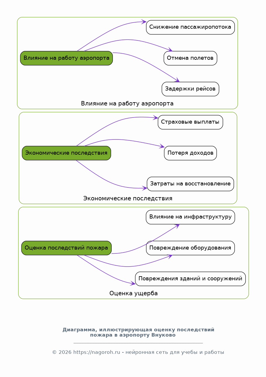
Оценка последствий пожара: ущерб и влияние на инфраструктуру

Содержимое раздела

Оценка масштаба ущерба, причиненного пожаром, включая повреждения зданий, оборудования и инфраструктуры аэропорта. Анализ экономических последствий, таких как затраты на восстановление, потеря доходов и страховые выплаты. Оценка влияния пожара на работу аэропорта, включая задержки рейсов, отмену полетов и снижение пассажиропотока. Рассмотрение долгосрочных последствий для имиджа и репутации аэропорта.

Нормативно-правовая база и соответствие требованиям безопасности

Содержимое раздела

Анализ нормативно-правовой базы, регулирующей деятельность аэропортов, включая требования к пожарной безопасности, обслуживанию оборудования и подготовке персонала. Оценка соответствия требованиям безопасности, выявление нарушений и отклонений от стандартов, а также их влияние на возникновение и развитие пожара. Рассмотрение вопросов ответственности за произошедшее, включая возможные юридические последствия для виновных лиц и организаций. Анализ соблюдения правил и норм.

Рекомендации по предотвращению подобных инцидентов

Содержимое раздела

Разработка рекомендаций по предотвращению подобных инцидентов в будущем, основанных на результатах анализа причин и последствий пожара. Предложения по улучшению технического состояния оборудования, модернизации систем пожаротушения и повышению квалификации персонала. Рекомендации по совершенствованию нормативно-правовой базы, включая пересмотр и дополнение существующих требований безопасности. Предложения по повышению эффективности контроля и надзора за соблюдением правил.

Сравнение с другими инцидентами в аэропортах

Содержимое раздела

Сравнительный анализ пожара во Внуково с другими аналогичными инцидентами, произошедшими в аэропортах мира. Выявление общих закономерностей, особенностей и факторов риска, характерных для подобных чрезвычайных ситуаций. Изучение опыта других стран в расследовании и предотвращении пожаров в аэропортах, включая использование передовых технологий и методик. Определение лучших практик и их применимости к условиям аэропорта Внуково.

Список литературы

Содержимое раздела

Список использованной литературы, включая публикации, официальные отчеты, нормативные документы и другие источники информации, использованные в ходе исследования. Документы должны быть оформлены в соответствии с академическими стандартами цитирования. В списке должна быть учтена вся литература и ресурсы, используемые в докладе, для обеспечения прозрачности и подтверждения достоверности информации. Представлены все источники, которые были использованы для написания.

Получи Такой Доклад

До 90% уникальность
Готовый файл Word
Оформление по ГОСТ
Список источников по ГОСТ
Таблицы и схемы
Презентация

Создать Доклад на любую тему за 5 минут

Создать

#5692172