Нейросеть

Анализ и оценка макроэкономических показателей российской экономики: тренды, взаимосвязи и перспективы

Нейросеть для проекта Гарантия уникальности Строго по ГОСТу Высочайшее качество Поддержка 24/7

Данный исследовательский проект посвящен всестороннему анализу ключевых макроэкономических показателей, определяющих состояние и динамику российской экономики. В рамках исследования будет проведен детальный анализ таких показателей, как валовой внутренний продукт (ВВП), уровень инфляции, динамика безработицы, объемы экспорта и импорта, а также состояние государственного бюджета и уровень государственного долга. Особое внимание будет уделено взаимосвязям между этими показателями и их влиянию на экономический рост, уровень жизни населения и устойчивость финансовой системы страны. Проект предполагает использование различных методов экономического анализа, включая статистический анализ, эконометрическое моделирование и сравнительный анализ с другими странами. В результате исследования будут выявлены основные тренды, факторы, влияющие на макроэкономические показатели, и предложены рекомендации по повышению эффективности экономической политики для достижения устойчивого экономического развития.

Идея:

Проект направлен на изучение текущего состояния и перспектив развития российской экономики через призму анализа ключевых макроэкономических индикаторов. Он предполагает выявление взаимосвязей между различными экономическими переменными и оценку их влияния на общее экономическое благосостояние.

Продукт:

Результатом исследования станет аналитический отчет, включающий детальный анализ макроэкономических показателей, выявленные тренды и взаимосвязи. Отчет будет содержать рекомендации для государственных органов и экономических субъектов по улучшению экономической политики и принятию обоснованных решений.

Проблема:

Существует необходимость в систематическом анализе макроэкономических показателей российской экономики для понимания текущей экономической ситуации и прогнозирования будущих тенденций. Отсутствие комплексного анализа может привести к неэффективным экономическим решениям и снижению устойчивости экономики.

Актуальность:

Проведение анализа макроэкономических показателей является актуальным в условиях нестабильности мировой экономики и санкционного давления, оказывающего влияние на российскую экономику. Результаты исследования помогут оценить влияние внешних факторов и разработать меры по адаптации к изменяющимся условиям.

Цель:

Целью данного проекта является проведение комплексного анализа макроэкономических показателей российской экономики, выявление основных трендов и взаимосвязей. Также целью является разработка рекомендаций по оптимизации экономической политики для достижения устойчивого экономического роста.

Целевая аудитория:

Аудиторией данного проекта являются студенты экономических специальностей, исследователи, преподаватели, а также аналитики и эксперты в области экономики. Результаты исследования могут быть полезны для представителей государственных органов и частных компаний, принимающих решения в сфере экономики.

Задачи:

  • Сбор и систематизация данных по макроэкономическим показателям российской экономики за последние 10-15 лет.
  • Проведение статистического анализа и эконометрического моделирования для выявления взаимосвязей между макроэкономическими показателями.
  • Анализ влияния внешних факторов, таких как санкции и колебания цен на сырье, на экономику России.
  • Разработка рекомендаций по улучшению экономической политики и повышению устойчивости российской экономики.

Ресурсы:

Для реализации проекта потребуются доступ к базам данных Росстата, Центрального банка РФ, Министерства финансов РФ, а также научные статьи и публикации по экономической тематике, программное обеспечение для статистического анализа и эконометрического моделирования.

Роли в проекте:

Осуществляет общее руководство проектом, определяет цели и задачи исследования, координирует работу команды, контролирует выполнение плана, отвечает за качество итогового отчета. Руководитель проекта отвечает за организацию рабочих процессов, распределение задач между участниками, обеспечение необходимыми ресурсами и соблюдение сроков выполнения. Он также осуществляет коммуникацию с экспертами и заинтересованными сторонами, обеспечивает актуальность данных и методологическую обоснованность исследования. Руководитель проекта играет ключевую роль в обеспечении успешной реализации проекта и достижения поставленных целей.

Отвечает за сбор, обработку и анализ данных, необходимых для проведения исследования. Аналитик данных осуществляет поиск и систематизацию данных из различных источников, проводит статистический анализ, эконометрическое моделирование и визуализацию данных. Он использует специализированные программные инструменты для обработки и анализа данных, выявляет тренды и закономерности, формирует выводы и готовит отчеты. Аналитик данных тесно взаимодействует с руководителем проекта и другими участниками команды для обеспечения качества и достоверности данных, а также интерпретации результатов анализа.

Предоставляет экспертную оценку данных, анализирует экономические процессы и явления, разрабатывает рекомендации для повышения эффективности экономической политики. Экономист-эксперт обладает глубокими знаниями в области макроэкономики, финансов и экономической теории. Он участвует в разработке методологии исследования, анализе данных и интерпретации результатов. Экономист-эксперт консультирует команду по вопросам экономической политики, оценивает риски и возможности, предлагает стратегии для достижения поставленных целей. Его экспертиза является ключевой для формирования обоснованных выводов и рекомендаций.

Отвечает за подготовку отчета к публикации, обеспечивая его соответствие стилистическим и грамматическим нормам. Редактор проверяет логичность и связность текста, корректирует структуру и форматирование, обеспечивает единообразие терминологии и цитирования. Редактор также контролирует соответствие текста заявленным целям исследования и его понятность для целевой аудитории. Он взаимодействует с автором и другими участниками команды для уточнения информации, проверки данных и улучшения качества представления результатов.

Наименование образовательного учреждения

Проект

на тему

Анализ и оценка макроэкономических показателей российской экономики: тренды, взаимосвязи и перспективы

Выполнил: ФИО

Руководитель: ФИО

Содержание

  • Введение 1
  • Теоретические основы макроэкономического анализа 2
  • Методология исследования макроэкономических показателей 3
  • Анализ динамики ВВП и факторов экономического роста в России 4
  • Анализ инфляции и безработицы: тренды и взаимосвязи 5
  • Влияние экспорта и импорта на экономический рост 6
  • Состояние государственного бюджета и государственного долга 7
  • Взаимосвязи макроэкономических показателей и их влияние 8
  • Перспективы развития российской экономики 9
  • Заключение 10
  • Список литературы 11

Введение

Содержимое раздела

Введение представляет собой первый раздел исследовательской работы и имеет критическое значение для установления контекста и направления исследования. В этой части работы осуществляется краткое изложение актуальности выбранной темы, обосновывается ее научная и практическая значимость. Необходимо обозначить проблемы, которые будут исследованы, и сформулировать цель работы, а также конкретные задачи, направленные на ее достижение. Введение также включает обзор использованных методов исследования, таких как статистический анализ, эконометрическое моделирование и сравнительный анализ. Кроме того, здесь описывается структура работы, указываются основные разделы и их содержание, что помогает читателю ориентироваться в последующем изложении материала. Важной частью является краткий обзор литературы по теме, показывающий вклад автора в изучение проблемы.

Теоретические основы макроэкономического анализа

Содержимое раздела

Этот раздел посвящен рассмотрению теоретических основ макроэкономического анализа, предоставляя глубокое понимание концепций и моделей, используемых в исследовании. Здесь рассматриваются ключевые макроэкономические показатели, такие как ВВП, инфляция, безработица, платежный баланс и государственный долг, а также взаимосвязи между ними. Обсуждаются различные экономические теории, объясняющие динамику этих показателей, включая кейнсианство, монетаризм и неоклассическую экономику. Рассматриваются модели экономического роста, циклов и устойчивого развития, а также инструменты денежно-кредитной и фискальной политики, применяемые для регулирования экономики. Важно проанализировать различные подходы к измерению и прогнозированию макроэкономических показателей, а также вклад различных экономических школ в понимание современных экономических проблем.

Методология исследования макроэкономических показателей

Содержимое раздела

В данном разделе подробно излагается методология, применяемая в исследовании, что является ключевым для понимания процесса анализа и обоснованности полученных результатов. Здесь описываются методы сбора и обработки данных, включая источники информации, такие как Росстат, Центральный банк РФ, международные организации и научные публикации. Дается обоснование выбора конкретных методов анализа, таких как статистический анализ, эконометрическое моделирование и сравнительный анализ. Подробно описываются используемые модели, переменные и методы оценки, а также программное обеспечение, применяемое для анализа данных. Рассматриваются вопросы валидации и надежности данных, а также методы оценки точности полученных результатов. Важно также обосновать выбор периода исследования и методы учета сезонности и цикличности экономических данных.

Анализ динамики ВВП и факторов экономического роста в России

Содержимое раздела

Этот раздел посвящен детальному анализу динамики валового внутреннего продукта (ВВП) в российской экономике, ключевого показателя экономического развития. Проводится анализ трендов ВВП за выбранный период, выявляются периоды роста, спада и стагнации. Анализируются факторы, влияющие на экономический рост, такие как инвестиции, экспорт, потребление и государственные расходы. Исследуется структура ВВП, включая отраслевую структуру и вклад различных секторов экономики. Рассматриваются механизмы мультипликатора и акселератора, а также их влияние на экономический рост. Проводится оценка влияния внешних факторов, таких как цены на нефть, санкции и геополитическая обстановка, на динамику ВВП. Важно также сравнить динамику ВВП России с другими странами и выявить особенности экономического развития.

Анализ инфляции и безработицы: тренды и взаимосвязи

Содержимое раздела

В этом разделе проводится всесторонний анализ инфляции и безработицы, двух ключевых макроэкономических показателей, определяющих благосостояние населения и стабильность экономики. Анализируется динамика уровня инфляции в России за выбранный период, выявляются факторы, оказывающие влияние на инфляцию, такие как денежная масса, издержки производства и динамика обменного курса рубля. Изучаются различные виды инфляции, включая инфляцию спроса и издержек, а также методы борьбы с инфляцией, применяемые Центральным банком России. Анализируется динамика уровня безработицы, выявляются факторы, влияющие на уровень безработицы, такие как экономический рост, демографические тенденции и структурные изменения в экономике. Исследуется взаимосвязь между инфляцией и безработицей, включая кривую Филипса и ее модификации. Рассматриваются методы снижения уровня безработицы и повышения занятости населения.

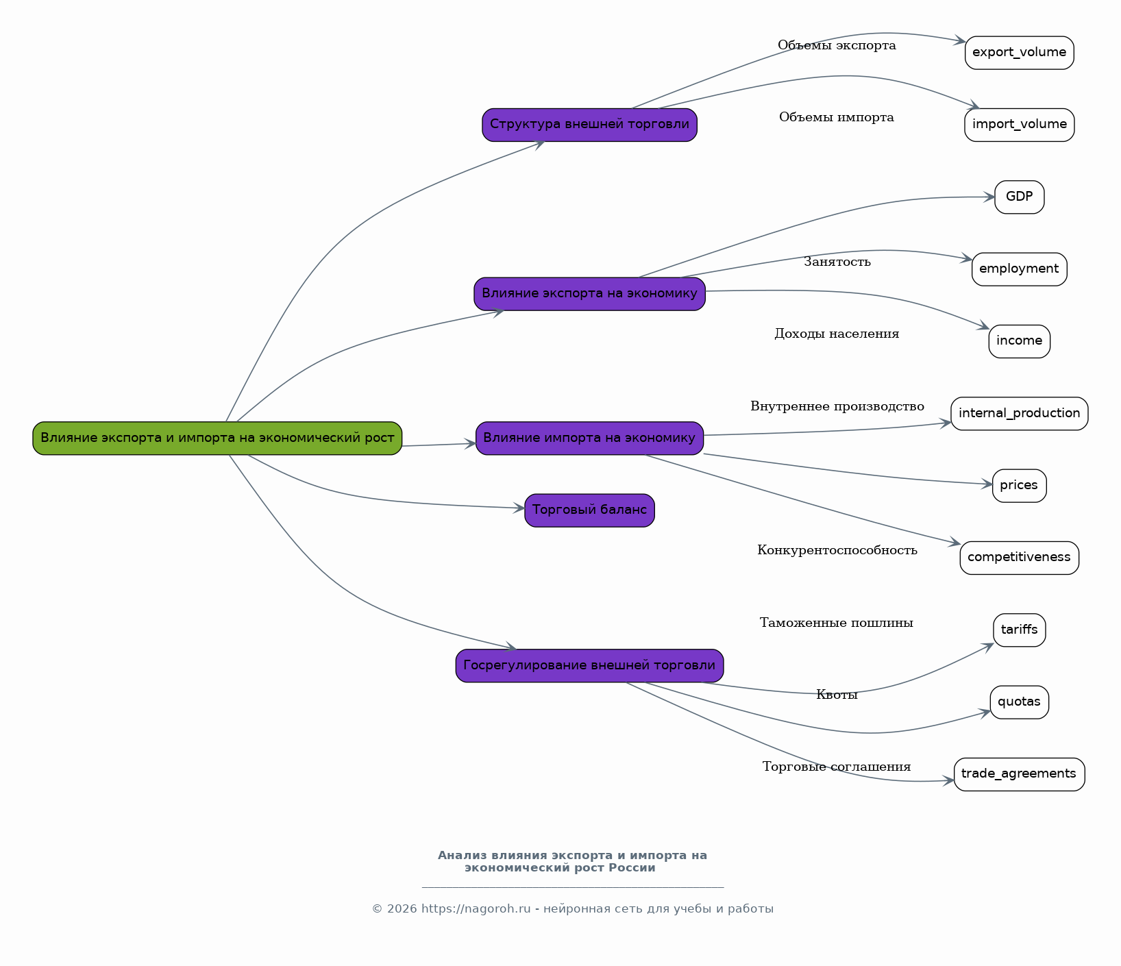
Влияние экспорта и импорта на экономический рост

Содержимое раздела

Данный раздел посвящен анализу роли экспорта и импорта в экономическом росте России. Рассматривается структура внешней торговли, включая объемы экспорта и импорта, товарную структуру и географическое направление торговли. Анализируется влияние экспорта на ВВП, занятость и доходы населения, а также факторы, способствующие росту экспорта, такие как конкурентоспособность продукции и государственная поддержка. Изучается влияние импорта на экономику, включая влияние на внутреннее производство, цены и конкурентоспособность. Исследуются торговые балансы и сальдо торгового баланса, а также факторы, влияющие на торговый баланс. Рассматривается роль валютного курса рубля в экспортно-импортных операциях. Анализируются меры государственного регулирования внешней торговли, включая таможенные пошлины, квоты и торговые соглашения. Важно оценить влияние санкций и других ограничений на внешнюю торговлю России.

Состояние государственного бюджета и государственного долга

Содержимое раздела

Этот раздел посвящен анализу состояния государственного бюджета и государственного долга России, что является важным аспектом макроэкономической стабильности. Анализируется структура доходов и расходов государственного бюджета, выявляются основные источники доходов и направления расходов. Оценивается дефицит или профицит государственного бюджета, а также методы финансирования дефицита. Исследуется динамика государственного долга, включая внутренний и внешний долг, а также факторы, влияющие на уровень долга. Рассматриваются меры, принимаемые государством для управления государственным долгом, такие как рефинансирование, выпуск облигаций и проведение бюджетной консолидации. Анализируется влияние государственного долга на экономический рост, инфляцию и процентные ставки. Рассматриваются риски, связанные с высоким уровнем государственного долга, и меры по их снижению. Важно оценить устойчивость бюджетной системы и долговую нагрузку.

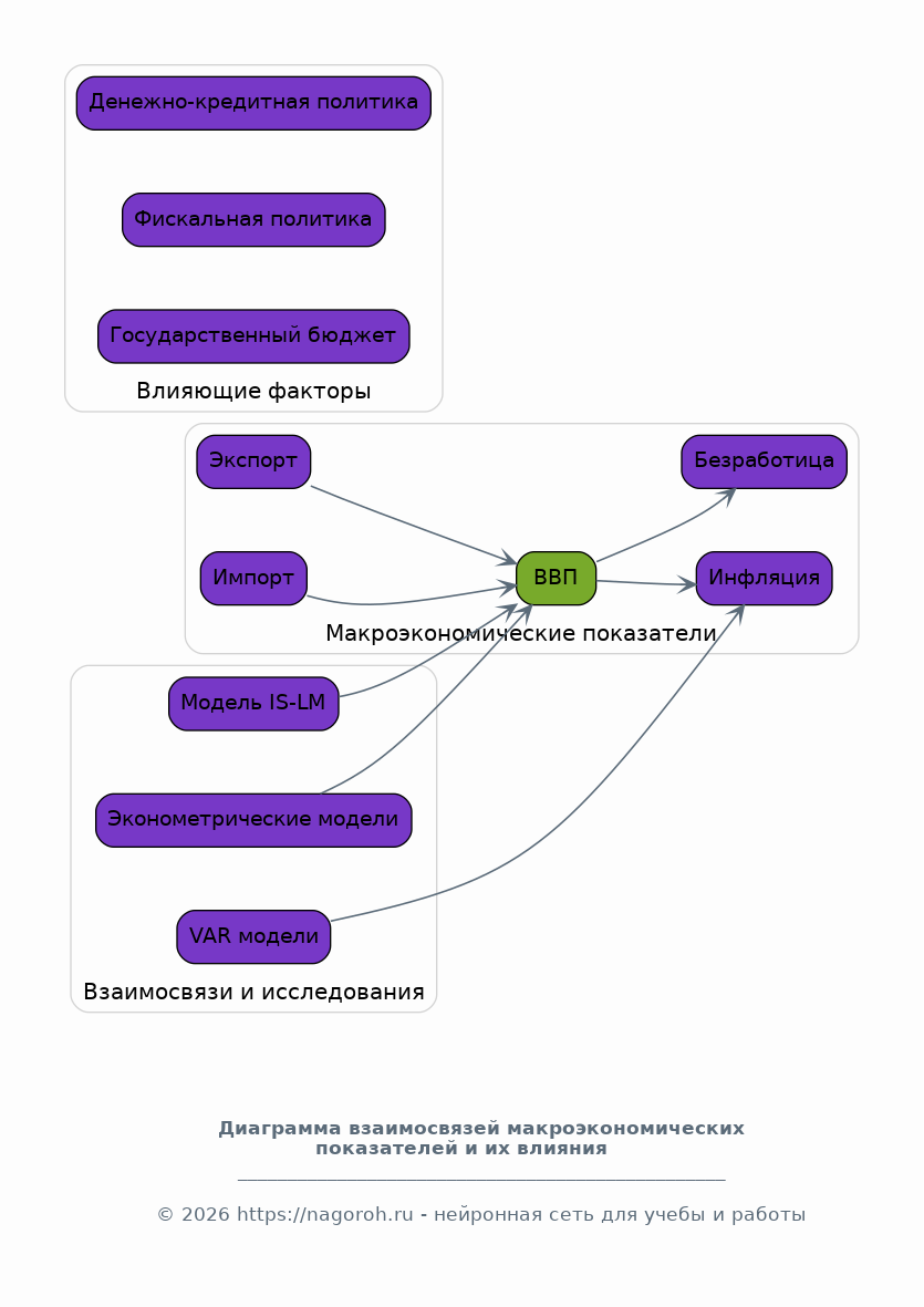
Взаимосвязи макроэкономических показателей и их влияние

Содержимое раздела

Данный раздел посвящен анализу взаимосвязей между различными макроэкономическими показателями и их влиянию на общую экономическую ситуацию. Рассматривается взаимосвязь между ВВП, инфляцией, безработицей, экспортом, импортом, государственным бюджетом и государственным долгом. Изучается влияние различных факторов, таких как денежно-кредитная политика, фискальная политика и внешние шоки, на эти взаимосвязи. Проводятся эконометрические исследования взаимосвязей между макроэкономическими показателями, используя модели VAR и другие методы. Оценивается влияние изменений в одном показателе на другие, например, влияние роста ВВП на инфляцию или влияние снижения безработицы на потребление. Рассматриваются теории и модели, объясняющие эти взаимосвязи, такие как модель IS-LM и динамические модели общего равновесия. Важно выявить ключевые взаимосвязи, определяющие экономическую динамику и стабильность.

Перспективы развития российской экономики

Содержимое раздела

Этот раздел посвящен анализу перспектив развития российской экономики. На основе проведенного анализа макроэкономических показателей, выявляются ключевые тренды и факторы, определяющие будущее экономики. Прогнозируется динамика ВВП, инфляции, безработицы и других показателей на среднесрочную и долгосрочную перспективу. Рассматриваются сценарии экономического развития, включая оптимистичные, пессимистичные и базовые сценарии. Анализируются возможности и вызовы, стоящие перед российской экономикой, такие как санкции, волатильность цен на сырье и необходимость диверсификации экономики. Рассматриваются меры государственной политики, направленные на стимулирование экономического роста, повышение устойчивости и улучшение благосостояния населения. Обсуждаются структурные реформы, необходимые для повышения конкурентоспособности российской экономики и ее интеграции в мировую экономику. Важно оценить долгосрочные перспективы и факторы устойчивого развития.

Заключение

Содержимое раздела

В заключении обобщаются основные результаты исследования, подводятся итоги анализа макроэкономических показателей российской экономики. Здесь кратко излагаются основные выводы, полученные в ходе исследования, акцентируется внимание на наиболее значимых трендах и взаимосвязях. Оценивается достижение поставленной цели и выполнение задач исследования. Представляются рекомендации по улучшению экономической политики, основанные на результатах анализа. Обозначаются основные ограничения исследования и предлагаются направления для дальнейших исследований. Подчеркивается научная и практическая значимость проведенного исследования и его вклад в понимание текущего состояния и перспектив развития российской экономики. Выделяются ключевые факторы, влияющие на экономическую динамику и стабильность, и предлагаются меры для их улучшения.

Список литературы

Содержимое раздела

Данный раздел содержит полный перечень использованной литературы, включая книги, статьи, официальные публикации и другие источники, использованные в процессе исследования. Список литературы формируется в соответствии с общепринятыми стандартами цитирования, обеспечивая полную и точную информацию о каждом источнике, включая авторов, названия, издательства, даты публикации и другие необходимые данные. Источники упорядочиваются в алфавитном порядке или в соответствии с другими требованиями к оформлению. Важно включить в список литературы все использованные источники, чтобы обеспечить корректность цитирования и дать возможность другим исследователям ознакомиться с использованной информацией.

Получи Такой Проект

До 90% уникальность
Готовый файл Word
15-30 страниц
Список источников по ГОСТ
Оформление по ГОСТ
Таблицы и схемы
Презентация

Создать Проект на любую тему за 5 минут

Создать

#6201098